업무연속성계획(BCP) 관점에서 위기관리통합체계 구축(1)

업무연속성계획 수립을 위한 프로세스는 비즈니스 위험 평가, 취약성 분석, 업무영향분석, 업무복구전략수립, 상세계획수립, 계획실행, 테스트 및 유지관리(모니터링 포함)의 반복적인 사이클 구성할 수 있다. 관리체계는 조직에 발생하는 재난 관리 체계를 개발, 수행, 개선, 유지와 업무 연속성 확보 체계를 위한 책임 의무사항 제공과 함께 재난예방, 재난대비, 재난대응, 재난복구를 위한 재난관리체계를 평가할 수 있다. 따라서 본 논문에서는 업무연속성계획 관점에서의 위기관리통합체계 구축을 검토하고자 한다.
업무연속성계획(BCP : Business Continuity Plan) 및 재해복구계획(DRP : Disaster Recovery Plan)의 목적은 서비스 중단 상황에서도 사업 운영을 계속할 수 있도록 하고, 각 종 재해 환경(자연, 기술, 사회, 경영, 환경 등)로 인해 정보시스템에 중단된 경우에도 조직이 생존할 수 있도록 하는 것이다[1].
조직에 있어서 리스크를 동반하지 않은 경영은 있을 수 없다. 최근 계속되는 기상 이변과 복잡한 기상 메커니즘에 따른 자연재해는 증가하고 있으며, 산업시스템의 고기능화, 대형화, 복잡화에 따른 사고의 위험 역시 증가하고 있다. 또한 업무의 정보기술 의존도가 높아지면서 정보시스템의 취약성과 네트워크 중단으로 인한 영향력이 커질 뿐 아니라 제품사고, 환경위기 등 대응해야 할 리스크의 문제는 시간이 갈수록 증가하는 추세에 놓여있다.
BCP는 이제 단지 논의의 대상이 아니라 국가와 조직 및 기업들의 당면 과제로 대두되고 있다. 지금까지의 재해복구는 백업센터 구축을 중심으로 한 정보기술 분야에만 초점을 맞추어 왔으나, BCP는 사업적 관점에 초점을 맞추어야 한다. 즉 BCP는 더욱 넓은 범위에서 조직의 문화와 구조를 바탕으로 조직의 전략적인 차원에서 다루어져야 한다는 것이다. 한 기업의 업무 중단은 단순히 그 기업만의 문제로 돌릴 수 없으며, 이는 그 규모에 따라 관련된 고객과 이해당사자들의 문제일 뿐 아니라 나아가 그 조직이 국가 조직일 경우 대규모의 사회적인 문제로까지 확장될 것은 당연한 일이다.
BCP의 목적은 각종 재해ㆍ재난으로 인한 비상사태 발생 시 조직의 핵심 업무를 지속하고, 적정시간 안에 순차적으로 비즈니스 사이클을 회복하는데 있다. 이러한 목적 자체는 언제 어디서나 변함이 없지만, 그 구성 내용과 운영 방안은 시대와 장소 및 분야에 따라 조직의 문화와 그 업무 환경에 알맞도록 적절하게 구성되어야 한다.
기존에는 재해발생시 전통적인 전산 복구업무와 기술 중심의 IT관점에서 접근하였으나, 급격한 기술변화로 잠재적인 위험의 증가, 테러 및 국제분쟁, 불규칙한 일기변화와 이상기후의 발생 등 환경 위험의 노출로 인해 업무환경의 취약성 날로 증가하는 추세로서 이러한 패러다임의 변화로 업무연속성 개념은 전사적인 관점에서 접근하고 있는 추세이다. 업무연속성계획은 비즈니스의 연속성을 지속적으로 확보하고, 조직의 생존을 위하여 필요한 모든 기능과 자산을 포함해야 한다. 업무연속성계획에는 업무 중단의 결과를 최소화하고 조직의 생존을 위해 필요한 것으로 구체적이고 체계적인 업무연속성 프로세스가 포함되어야 한다[2][3] .
업무연속성계획의 프로세스를 기술하기 이전에 재해에 대한 전반적인 내용을 알아보고자 한다.
재해란 일정기간동안 정보에 의존하는 업무의 운영에 악영향을 끼쳐 조직의 중요한 정보 자원을 운영할 수 없게 되는 중단상황을 의미한다. 재해는 홍수, 지진, 화재 등 자연 재난에 의해서도 발생할 수도 있으며, 테러 분자들의 공격이나 해커의 공격 등과 같이 사람에 의해서도 야기될 수 있다. 그러나 업무의 연속성 유지에 영향을 미치는 높은 위험을 가지고 있다 하더라도 모두 재해로 분류하지는 않는다. 발생 원인에 따라 재해는 인위적 재해와 자연재해로 구분할 수 있다.
또한, 재해의 구분은 업무처리에 미치는 장애의 규모 및 대체처리 설비 활용의 필요 여부에 따라 구분되며, 정보처리시설이 파괴되지 않은 경우에는 비재해, 손상이 올 수 있는 경우에는 재해, 완전파괴 된 경우는 재앙으로 구분할 수 있다.
전사적 차원에서 업무연속성계획을 수립하고 운영할 경우 기대할 수 있는 효과로는 업무의 중단으로 인한 재정적인 손실 및 재해 복구비용을 최소화할 수 있고, 고객의 재산과 회사의 자산을 보호할 수 있는 바, 국내 일부 금융기관의 경우에는 전행차원에서 업무연속성계획을 수립하여 관리 중에 있다.
업무연속성계획 수립을 위한 프로세스는 사업 위험 평가, 취약성 분석, 업무영향분석, 업무복구전략수립, 상세계획수립, 계획실행, 테스트 및 유지관리(모니터링 포함)의 반복적인 사이클을 구성할 수 있다.
관리체계는 조직에 발생하는 재난 관리 체계를 개발, 수행, 개선, 유지와 업무연속성 확보 체계를 위한 책임 의무사항 제공과 함께 재난예방, 재난대비, 재난대응, 재난복구를 위한 재난관리체계를 평가할 수 있다[1].
조직내외에는 위험요소들이 산재하고 있으며, 이들 위험요소들로 인하여 위험이 발생된다. 위험이 발생되면 각종 사건이나 재난으로 이어져 업무가 중단되거나 조직이 와해될 수도 있다는 위기감이 오게 된다.
조직의 업무 연속 여부나 생존여부는 조직을 이러한 위험 속으로 빠뜨리는 각종 위험발생에 어떻게 대처하느냐에 달려 있다고 볼 수 있다.
따라서 각 조직은 위험요소들로부터 취약원인을 분석한 후, 위험요소를 제거하여 사전에 위험 발생을 차단함으로써 사건·사고 그리고 재난으로부터 자유로워지게 되어 중단 및 이음새 없는 업무가 가능하게 된다. 우리나라도 매월 4일을 안전의 날로 정한 후, 각종 캠페인 등을 통하여 적극적인 자세로 위험요소들을 제거하기 위한 예방활동을 하고 있다.
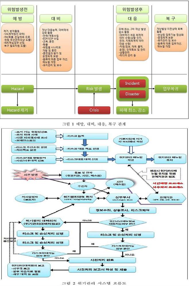
우리는 종종 예방, 대비, 대응 그리고 복구 용어를 혼동하여 사용하고 있는데, 이들 용어들은 위험 발생 전(예방, 대비)과 사건, 재난 발생 후(대응, 복구)로 구분되어 정의될 수 있으며 예방, 대비, 대응, 복구의 관계를 그림 1에 나타내었다. 예방은 위험요소를 사전에 제거하거나 발생할 수도 있는 위험을 사전에 방지하는 활동으로서 위험분석 활동과 업무영향 분석 활동이 이에 해당된다. 대비는 재난에 대응할 수 있는 능력 향상 활동과 대비태세를 강화하기 위한 활동으로서 전략수립, 계획수립, EOP수립, SOP수립, 교육, 훈련, 환류, 위험별 시나리오 개발 및 훈련, 훈련결과 평가 및 운영체계보완, 환류에 따른 업무개선과 매뉴얼 개정 그리고 유지관리 및 보수 등이 이에 해당된다.
대응은 사고나 재난이 발생되었을 때, 피해를 최소화 시키고 2차 또는 3차적으로 발생될 수 있는 재난을 감소시키기 위한 활동, 대비에서 세운 체제에 따라 수행(상황인지, 전파, 지휘체계에 따라 대응수행)하는 활동, 자원(정보, 재무, 물적, 운영, 인적)확보 및 관리 활동, 상황관리 활동, 미디어 관리 활동 등이 포함된다.
복구는 사고나 재난 발생 이전상태로 업무를 회복하기 위한 활동들로서 손상된 업무기능 정상화 활동, 운영체계 보안 활동, 유지관리 및 보수 활동, 환류에 따른 업무개선, 매뉴얼 개정 활동 등이 포함된다[1].
BCP에서의 위기관리 시스템의 개념을 좀 더 세부적으로 분석하여 프로세스 화 한 것이 위기관리 시스템 흐름도이다. 이 흐름은 크게 사전 예방 프로세스와 사후처리 프로세스로 나눌 수 있다. 사전예방 프로세스의 1단계에서는 리스크매니지먼트 표준(JIS Q 2001)에 따라서 리스크규명작업과 대응에 대한 업무를 진행하고 2단계에서는 지방자치단체의 목표에 따라서 최적의 대응방법을 선정한다. 3단계에서는 각 위기에 맞는 위기관리 매뉴얼을 작성하고 이를 유지하기 위해서 평상시 교육훈련을 실시한다. 사후처리 프로세스에서는 사고가 발생한 경우를 대비하여 업무시나리오를 설정하였다. 사건발생시 1단계는 관계기관(또는 유계기관)과 자치단체내의 관계부서 책임자에게 사실을 전파하고 정보수집과 상황을 파악한다. 2단계에서는 위기관리 매뉴얼에 의해 대응이 가능한지 여부와 리스크가 확대될 수 있는지 여부를 분석한 후 적합한 방법을 선정하여 수행하게 된다. 3단계에서는 사건이 종료되며 이때 사건 처리보고서, 향후 대책, 중장기 복구계획 등을 수립하게 되며 이에 대한 흐름을 그림 2에 나타내었다. 그림 2는 위기관리의 전체적인 흐름을 구체적으로 표현하였으며 이상적인 형태의 업무 프로세스라고 생각되며 위기관리 시스템과 BCP 개념을 상호 보완하여 반영한 시스템이라고 생각된다[4].
참고 문헌
[1] 장덕성, "BCP 구축과 이해", 재난포커스, pp. 86-89, April 2008.
[2] 이희준, 업무연속성계획의 중요성, 디지털타임스, 2008.
[3] 조정국, 전사적 사업 연속성 계획 수립(BCP)을 위한 방법론, 2006.
[4] http: www.riskforum.org.
재난포커스(http://www.di-focus.com) - 목원대학교 컴퓨터공학부 강희조 교수
'No.1 IT 포털 ETNEWS'Copyright ⓒ 전자신문 & 전자신문인터넷, 무단전재 및 재배포 금지
Copyright © 전자신문. 무단전재 및 재배포 금지.